Following the guide here: https://wiki.freepascal.org/CudaText#Le ... \_creation
Screenshot:
https://s2.loli.net/2025/10/02/epfV1tmkQSZKau8.webp
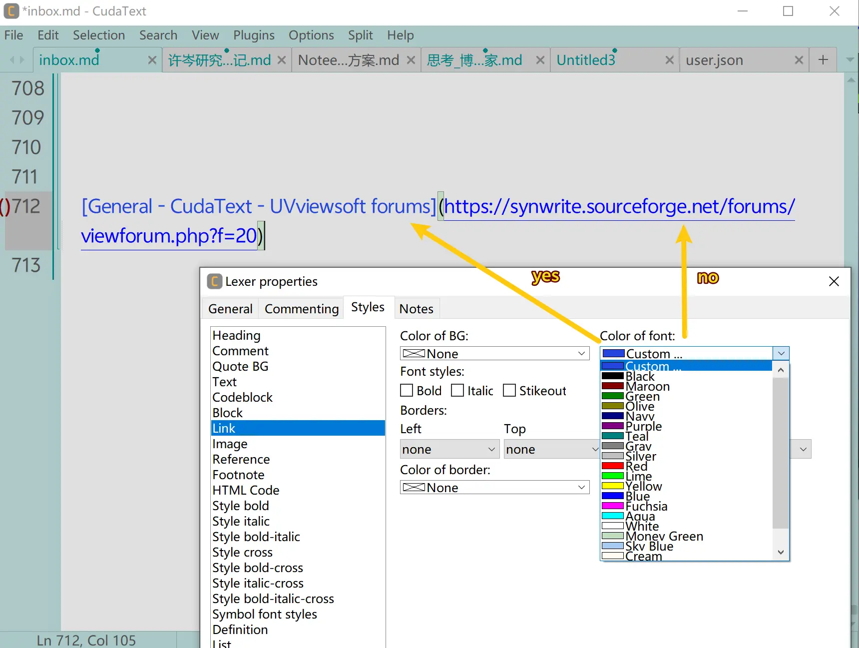
I tried to change the link color, but it only colors the `[]` part. The `()` part with the URL is still the original color.
How can I get the `()` part to change color too?
How can I change the color of links in the markdown lexer?
-
main Alexey
- Posts: 3004
- Joined: 25.08.2021 18:15
Re: How can I change the color of links in the markdown lexer?
I made new MD document. link [aa](bb).
I opened dlg "Lexer style mapping" and see which items in the 2nd column have the same color as (bb) part.
- Id3
- String2
Which items in the 1st column have these styles?
- Image
and yes, changing of 'Image' to new style changes color of (bb). after app restart.
I opened dlg "Lexer style mapping" and see which items in the 2nd column have the same color as (bb) part.
- Id3
- String2
Which items in the 1st column have these styles?
- Image
and yes, changing of 'Image' to new style changes color of (bb). after app restart.
Re: How can I change the color of links in the markdown lexer?
Thanks for the tip! I'm using the 'green' theme.
https://s2.loli.net/2025/10/02/PsmzicAEwDvH8Ro.webp
It seemed like `ld4` and `string3` in the second column were the link colors, but I couldn't find any element in the first column that actually used these styles.
https://s2.loli.net/2025/10/02/FZHPcB7eJfGt6RQ.webp
But then I figured it out. I stumbled into `Options → Themes → Settings - Theme - UI`, and saw an option for `editor, links`. That looked promising, so I selected it, hit 'change color', and it did the trick.
https://s2.loli.net/2025/10/02/KPMmzDjd4CglXWp.webp
https://s2.loli.net/2025/10/02/PsmzicAEwDvH8Ro.webp
It seemed like `ld4` and `string3` in the second column were the link colors, but I couldn't find any element in the first column that actually used these styles.
https://s2.loli.net/2025/10/02/FZHPcB7eJfGt6RQ.webp
But then I figured it out. I stumbled into `Options → Themes → Settings - Theme - UI`, and saw an option for `editor, links`. That looked promising, so I selected it, hit 'change color', and it did the trick.
https://s2.loli.net/2025/10/02/KPMmzDjd4CglXWp.webp
Re: How can I change the color of links in the markdown lexer?
I’ve spent a lot of time dialing in my beloved CudaText and I want to back up the setup so I can easily restore it after a reinstall or update. My first idea is to zip the whole CudaText program folder. On Windows, are there any config or data files stored outside that folder that I should back up too?
-
main Alexey
- Posts: 3004
- Joined: 25.08.2021 18:15
Re: How can I change the color of links in the markdown lexer?
> but I couldn't find any element in the first column that actually used these styles.
you see blue-color of links, because URL-regex-highlighter colors the URL (except the surrounding round brackets).
you see blue-color of links, because URL-regex-highlighter colors the URL (except the surrounding round brackets).
-
main Alexey
- Posts: 3004
- Joined: 25.08.2021 18:15
Re: How can I change the color of links in the markdown lexer?
> On Windows, are there any config or data files stored outside that folder that I should back up too?
No, nothing.
Take not the app folder, but subfolders
- settings
- py (only new plugins are needed)
- data (only new dirs/files are needed)
No, nothing.
Take not the app folder, but subfolders
- settings
- py (only new plugins are needed)
- data (only new dirs/files are needed)
Re: How can I change the color of links in the markdown lexer?
Thanks, that’s super helpful. I’m jotting it down in my notebook 
Re: How can I change the color of links in the markdown lexer?
Got it.main Alexey wrote: ↑02.10.2025 08:28 > but I couldn't find any element in the first column that actually used these styles.
you see blue-color of links, because URL-regex-highlighter colors the URL (except the surrounding round brackets).